index_new5.html
../../../zaker_core/zaker_tpl_static/wap/tpl_guoji1.html
![]()
Stability AI 推出了开源模型 Stable Diffusion 3 Medium,该模型拥有 20 亿参数,在图像质量、复杂提示理解以及资源效率方面都有显著提升。HyperAI超神经现已上线「ComfyUI Stable Diffusion 3 工作流在线教程」,提供一键克隆启动,让用户无需任何命令即可快速上手,体验 Stable Diffusion 3 Medium 强大的文生图能力。
😄 **Stable Diffusion 3 Medium 的强大功能:** 该模型在图像质量、复杂提示理解以及资源效率方面都有显著提升,能够生成细节逼真、色彩鲜艳、光照自然的图像,并能适应多种风格。
例如,输入提示“a shorthair cat”,模型可以生成一只毛发灵动、十分逼真的短毛小猫咪。
🤩 **HyperAI超神经 ComfyUI Stable Diffusion 3 工作流在线教程:** 该教程将 Stable Diffusion 3 Medium 的强大文生图能力与 ComfyUI 直观、简洁的工作流强强结合,让用户可以 0 门槛,快速上手开启创作之旅。
教程提供一键克隆功能,用户无需输入任何命令,即可启动教程,并通过 ComfyUI 的直观界面进行操作。
🚀 **快速上手体验:** 用户登录 hyper.ai,在「教程」页面选择「ComfyUI StableDiffusion3 工作流在线教程」,点击「在线运行此教程」,并克隆教程至自己的容器中。选择「NVIDIA GeForce RTX 4090」并进行实名认证后,即可使用 API 地址访问功能,启动 Stable Diffusion 3 ComfyUI 界面,加载完整工作流并开始创作。
🤝 **HyperAI超神经专属邀请链接:** 新用户使用下方邀请链接注册,可获得 4 小时 RTX 4090 + 5 小时 CPU 的免费时长!
HyperAI超神经专属邀请链接(直接复制到浏览器打开):https://openbayes.com/console/signup?r=6bJ0ljLFsFh_Vvej
文生图界的「扛把子」重磅登场!
千呼万唤,Stability AI 终于推出了开源模型 Stable Diffusion 3 Medium,该模型包含 20 亿参数,在图像质量、复杂提示理解以及资源效率方面都有显著提升,能够生成细节逼真、色彩鲜艳、光照自然的图像,并能适应多种风格!
HyperAI超神经现已上线「ComfyUI Stable Diffusion 3 工作流在线教程」,已经为大家搭建好了环境,使用时无需输入任何命令,一键克隆即可启动。
该教程将 Stable Diffusion 3 Medium 强大的文生图能力与 ComfyUI 直观、简洁的工作流强强结合,让大家可以 0 门槛,快速上手开启创作之旅。

prompt:a shorthair cat

prompt:a shorthair cat, oil painting style 教程地址:
https://hyper.ai/tutorials/32678
1. 登录 hyper.ai,在「教程」页面,选择「ComfyUI StableDiffusion3 工作流在线教程」。点击「在线运行此教程」。

2. 页面跳转后,点击右上角「克隆」,将该教程克隆至自己的容器中。
4. 页面跳转后,选择「NVIDIA GeForce RTX 4090」,点击「下一步:审核」。新用户使用下方邀请链接注册,可获得 4 小时 RTX 4090 + 5 小时 CPU 的免费时长!
HyperAI超神经专属邀请链接(直接复制到浏览器打开):https://openbayes.com/console/signup?r=6bJ0ljLFsFh_Vvej
5. 点击「继续执行」,等待分配资源,首次克隆需等待 3 分钟左右的时间。当状态变为「运行中」后,点击「API 地址」边上的跳转箭头,即可跳转至「ComfyUI Stable Diffusion 3 工作流在线教程」的页面。请注意,用户需在实名认证后才能使用 API 地址访问功能。
若超过 10 分钟仍处于「正在分配资源」状态,可尝试停止并重启容器;若重启仍无法解决,请在官网联系平台客服。
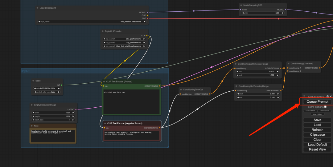
1. 打开 Stable Diffusion 3 ComfyUI 界面,点击右侧「Load Default」加载完整工作流。
2. 在绿色文本框中输入 Prompt,例如「a shorthair cat」,在红色文本框中输入 Negative Prompt,例如「bad quality, poor quality, disfigured, bad anatomy, missing limbs, missing fingers」,点击「Queue Prompt」生成。


3. 可以看到它生成了一只可爱的短毛小猫咪,毛发灵动,十分逼真。